Client/Company Info:
Project category:
Web Dev.
Output:
Website UI Design, Ecommerce platform
A Digital Feast for the Health-Conscious
Understanding the Client's Vision

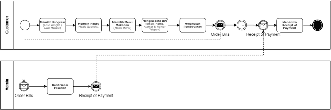
The project began with a deep dive into the client's needs and expectations. Through a series of in-depth interviews, I gained a comprehensive understanding of MusclePrepper's business processes, target audience, and brand identity. The insights gathered from these discussions were instrumental in defining the User Requirement Specification (URS) document, which outlined the project's scope, objectives, and technical requirements.
Crafting a Digital Appetite
With a clear understanding of the project's goals, I embarked on the design phase. I created a visually appealing and user-friendly website design that reflected MusclePrepper's commitment to health and wellness. The design incorporated a clean and modern aesthetic, with a strong emphasis on highlighting the company's delicious and nutritious meal plans.
Bringing the Design to Life
To bring the design to life, I utilized Laravel, a robust PHP framework, to develop a robust and scalable web application. I meticulously translated the design into functional HTML, CSS, and JavaScript code, ensuring that the website was optimized for performance and user experience. The website was designed to be responsive, adapting seamlessly to different screen sizes and devices.



